UedBet体育
无障碍浏览
关怀版
登录
注册
网站首页
UedBet体育
政务服务
政民互动
数据发布
魅力城市
文体旅游广电局
当前位置:
网站首页
>
政府信息公开
>
文体旅游广电局
>
流程图
索引号:
11152103MB1531436K/202504-00033
组配分类:
流程图
发布机构:
文体旅游广电局
主题分类:
综合政务
名称:
旅游投诉处理
文号:
无
成文日期:
2023-05-17
发布日期:
2025-04-16
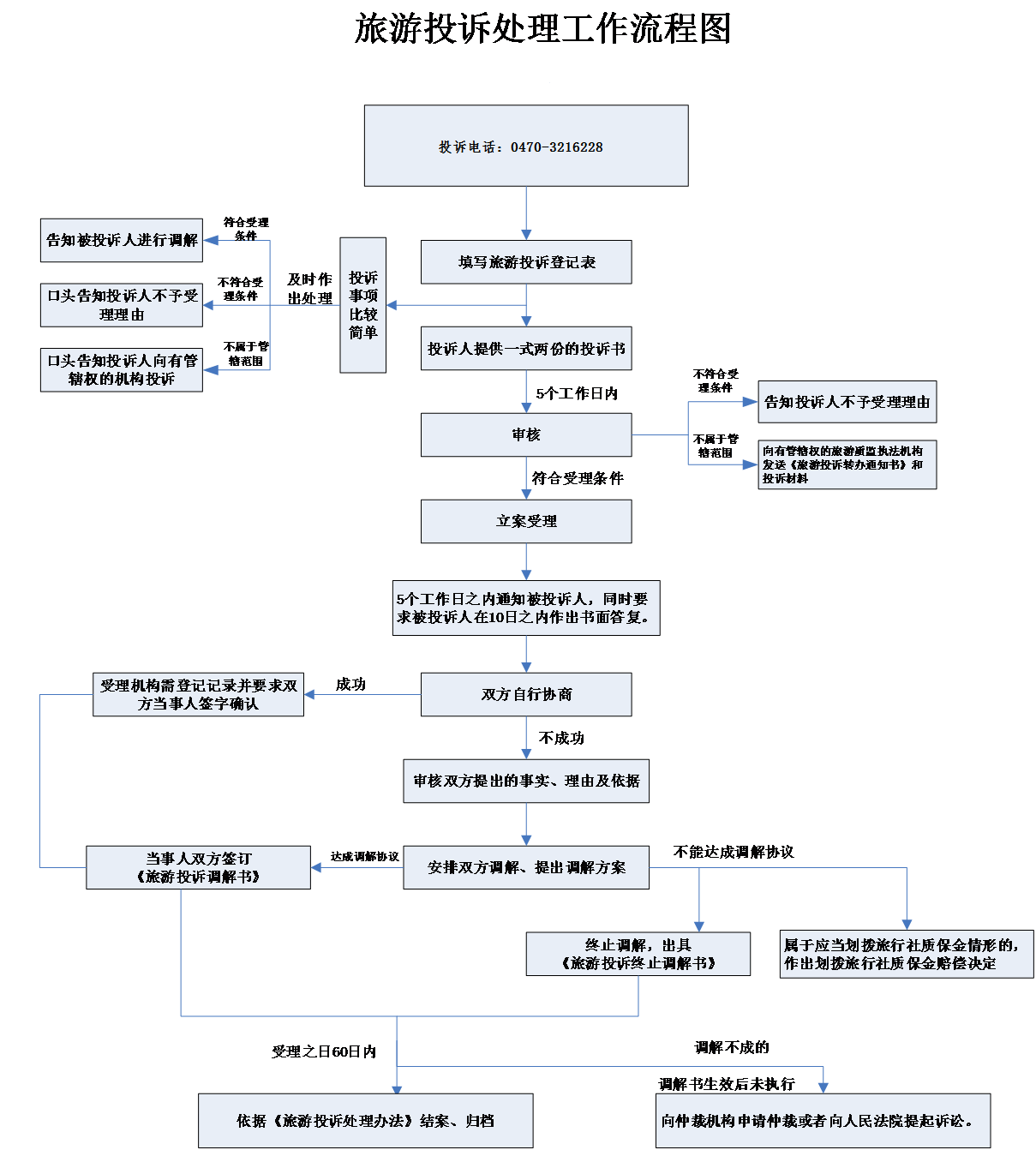
旅游投诉处理
发布时间:2025-04-16 10:28
来源:未知
浏览次数:
字体:[
大
中
小
]
文本下载↓
旅游投诉处理工作流程图.png【122.73 KB】
打印
保存
关闭
用微信扫描二维码
分享至好友和朋友圈
×